【ComfyUI插件】ComfyUI-Custom-Scripts插件
前言:
该插件主要针对comfyui系统设置、界面显示进行操作以及模型预览图可视化、提示词管理,也有一些关于文本显示、数学计算的节点操作。
目录
先行:安装方法
一、Text Autocomplete
二、ImageFeed
三、LinkRenderMode
四、ModelInfo
五、Preset Text 🐍节点
六、Auto Arrange Graph
七、Checkpoint Loader 🐍/Lora Loader 🐍节点
八、KSampler (Advanced) denoise helper
九、Math Expression节点
十、Node Finder/Use VAE
十一、PlaySound 🐍节点
十二、SystemNotification 🐍节点
十三、Repeater 🐍节点/Show Text 🐍节点
十四、String Function 🐍节点
十五、Workflow Images
十六、Load Text🐍h节点/Save Text 🐍节点
安装方法
安装方法,一共有2种
1、在manager里搜索 custom,然后点击安装第一个即可
__2、在custom_nodes目录下调用cmd,然后输入git clone __https://github.com/pythongosssss/ComfyUI-Custom-Scripts.git
项目地址:https://github.com/pythongosssss/ComfyUI-Custom-Scripts.git
首先打开comfyui的setting后选择pysssss会有ComfyUI-Custom-Scripts插件对应的功能
一、Text Autocomplete

如下图,输入部分关键字后会有多个提示词选择,在勾选__Tab__和__Enter__后会使用对应键会自动补全当前选择的提示词。





如下图,它会从网页自动加载提示词文件,然后load,你可以对其进行增删改,然后进行保存,然后在__Clip Text Encode__节点中会显示提示词选项。
二、ImageFeed
newest first则在历史生成图片显示中,每次都是最新生成的图片排在最前,oldest first则是最旧的排最前
Image Feed Location则是历史图片在comfyui界面中所显示的位置
如下图,在选择left以及newest first后历史图片的显示状态
三、LinkRenderMode
每个节点之间的连线模式
straight是直线
以下是linear模式
Spline则是曲线,默认
四、ModelInfo
模型信息
如下图,在点击view XXX info后显示对应模型的信息。
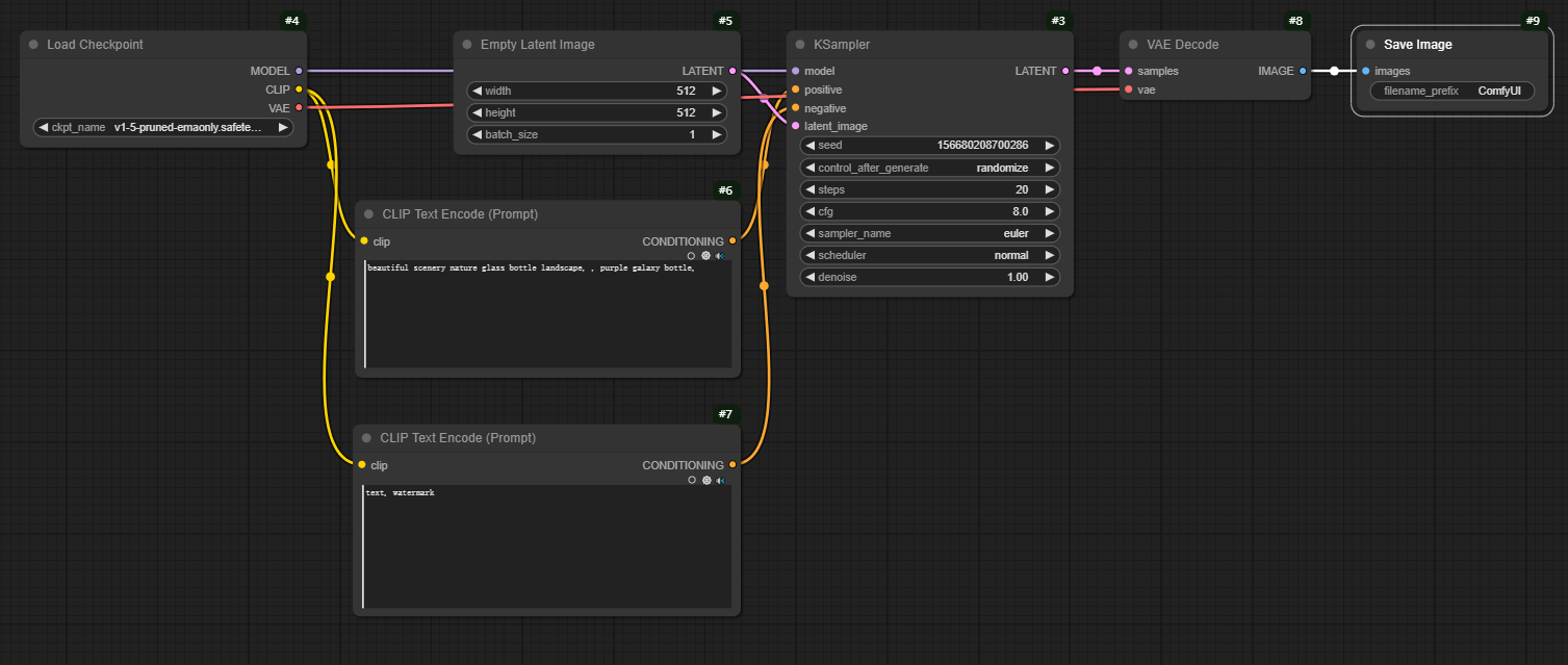
五、Preset Text 🐍节点
节点功能:添加一个节点,让您保存和使用文本预设
如下图,在__Preset Text__节点中设置为positive并设置__value__为bird,连接clip text node的positive后,生成对应的图片
六、Auto Arrange Graph
将整个工作流居左或居右对齐
Arrange(float left)
Arrange(float right)
七、Checkpoint Loader 🐍/Lora Loader 🐍节点
该节点会对文件夹目录进行分级处理,并且会显示模型的预览图片(前提是该预览图放在模型的同级目录下,且文件名相同)
如下图,文件目录层层分级。
鼠标只要悬浮在模型文件名上,就会出现预览图
而exmaple的使用则需要在模型的同级目录下新建一个与模型文件名名字相同的目录
然后在其中添加一个txt文件,txt文件可随意命名
刷新然后就出现了模型对应的txt文件。
八、KSampler (Advanced) denoise helper
使用Set Denoise操作为Ksampler(Advanced)节点在弹出的提示框中输入步数以及噪声来自动计算总步数(steps=step/noise)
如下图,在提示框中输入step为20,noise为0.8,最后steps为25。
九、Math Expression节点
节点功能:该节点用于处理数学表达式的求值。它允许用户输入一个字符串格式的数学表达式,并根据输入的参数 a、b、c 进行求值。该节点能够支持各种数学操作,包括基本的算术运算、逻辑运算、比较运算,以及对图像或潜在空间的尺寸进行计算。
输入:
a, b, c : 这三个参数是可选的,分别代表数学表达式中的变量。用户可以为这些变量提供任意值,例如数值、图像或潜在空间表示。节点会根据这些值来计算表达式的结果。
参数:
expression: 用户输入的数学表达式。该表达式可以包含常见的算术运算符、逻辑运算符、比较运算符、函数调用等。表达式中的变量(如 a、b、c)将根据提供的值进行求解。
如下图,计算结果会直接在节点上显示
该节点的计算甚至可以不用连上__Math Expression__节点,就能调用其中的参数进行计算,比如图中__test__节点
十、Node Finder/Use VAE
用于快速跳转到特定类型节点的菜单。
如下图,点击go to node会直接倒转到指定的节点位置。
当在使用VAE Encode或VAE Decode时,点击Use VAE后会自动load VAE并连接。
十一、PlaySound 🐍节点
节点功能:节点的主要作用是播放声音文件。通过配置输入的参数,用户可以控制声音的播放方式(如始终播放或在空队列时播放)、音量以及音频文件的路径
输入:
any: 这个参数是必需的,作为占位符使用,可以是任意输入。
参数:
mode: 该参数控制声音播放的模式
- always: 始终播放声音
- on empty queue: 仅在空队列时播放声音
volume: 该参数控制播放声音的音量,范围从 0 到 1。默认值为 0.5,表示中等音量。
file: 这是要播放的音频文件路径。默认值为 “notify.mp3”,意味着如果未指定文件路径,将播放名为 notify.mp3 的音频文件。
文件在该目录下,你也可以自己添加自己的播放音频。
可以将其连在工作流的末尾,当整个工作流跑完后,有个提示音提醒。
十二、SystemNotification 🐍节点
当节点执行时,通过浏览器发送系统通知
参数:
message: 需要显示弹窗提醒的信息
mode: 该参数控制弹窗的模式
- always: 始终弹窗
- on empty queue: 仅在空队列时弹窗
十三、Repeater 🐍节点/Show Text 🐍节点
节点功能:从输入节点创建 N 个输出。/ 文本输出
__output__为multi
__output__为single
十四、String Function 🐍节点
节点功能:节点的作用是执行与字符串相关的操作,具体包括字符串的附加(append)和替换(replace)功能。它允许用户通过配置来选择不同的字符串操作,并返回处理后的字符串结果。
参数:
action: 字符串操作方式
- append: 将多个字符串连接起来(即附加字符串)。
- replace: 根据给定的文本,进行字符串替换。
tidy_tags: 该参数控制是否清理格式。在启用清理(“yes”)时,会去除多余的空格和逗号,确保字符串格式整洁。
text_a/text_b/text_c: 可选参数,指定该字符串,用于附加或替换操作。如果 action 为 “append”,则将该字符串与其他字符串拼接。如果 action 为 “replace”,则这是源字符串(将对该字符串进行替换操作)。
如下图,将hello中的ll换成了aa。
十五、Workflow Images
将工作流保存为工作流图片png或svg格式
十六、Load Text🐍h节点/Save Text 🐍节点
节点功能:从root_dir中导入txt文件/将输入的text信息以file中的txt文件保存到root_dir文件。
分别是这3个文件夹中的txt文件
在__Save Text__节点中__append__是将内容直接添加到一个新文件,overwrite__则是将新内容直接将某个文件中内容进行__重写覆盖,__new only__是只能在新文件中添加,已经存在的文件不能添加。只有在__append__下才能选择__insert,__开启new line则是在文件中另起一行进行插入,__none__则是在文件中的最后一行末尾进行插入。


















































