各种免费的图片反推API提示词,再也不用担心TOK值不够了
各种免费的图片反推API,再也不用担心TOK值不够了
官方地址:https://github.com/Lingyuzhou111/Comfyui_Free_API?tab=readme-ov-file
1. 获取API密钥
- Gemini: 访问 Google AI Studio 获取API密钥
- GLM: 访问 智谱AI开放平台 获取API密钥
- Qwen: 访问 阿里云通义千问 获取API密钥
- Siliconflow: 访问 Siliconflow平台 获取API密钥
2. 修改配置文件
编辑config.json文件,将你的API密钥填入对应位置:
{
“LLM”: {
“glm_llm”: {
“api_key”: “你的GLM API密钥”
},
“qwen_llm”: {
“api_key”: “你的Qwen API密钥”
},
“siliconflow_llm”: {
“api_key”: “你的Siliconflow API密钥”
}
}
}
Comfyui_Free_API4个免费API反推工作流链接:https://pan.quark.cn/s/7131f8791b06
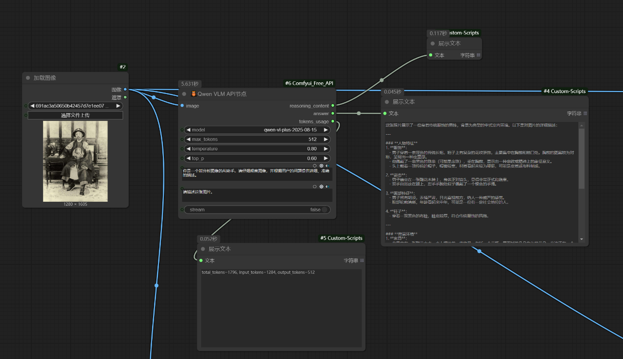
千问API反推
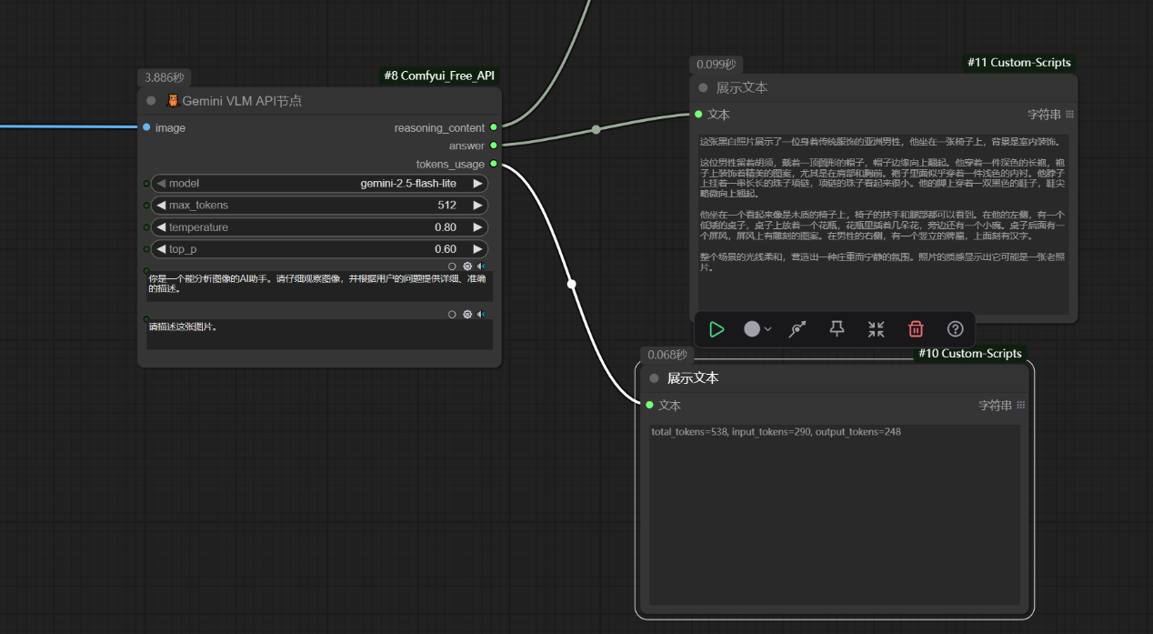
谷歌API反推
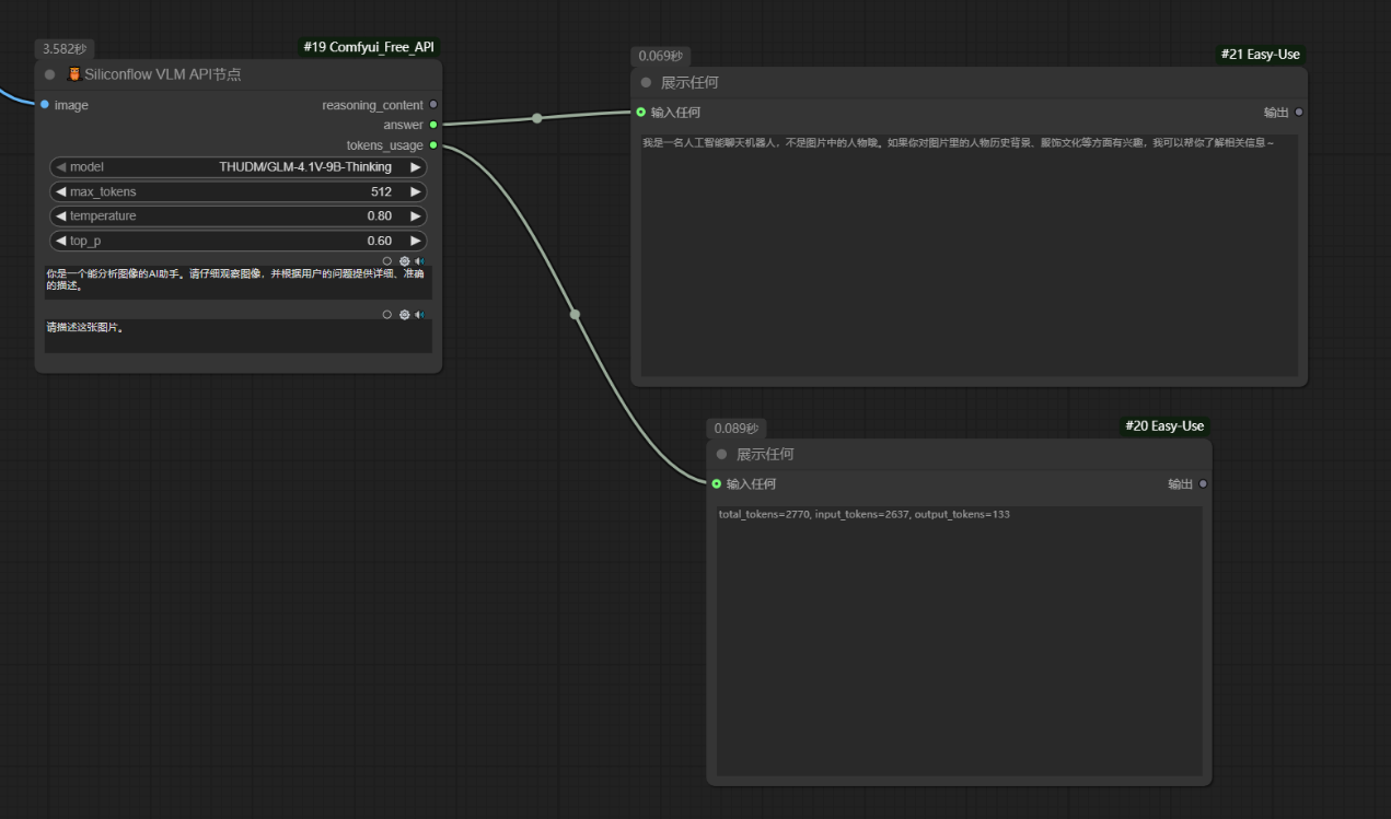
🦉Siliconflow VLM API节点
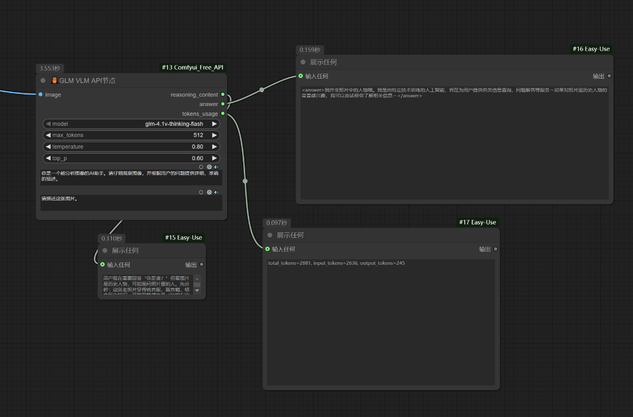
🦉GLM VLM API节点
评论




