非常有意思~训练混元视频LORA流程概述及整合包可以定制你角色视频
训练混元视频LORA整合包:https://pan.quark.cn/s/9f2509d0c251
首先要准备数据集的尺寸需要最好是在768以上测试的并不多,就是你数据集是什么尺寸你就填写什么尺寸
0-4步骤的操作
1.直接从第二步骤开始操作,这里指定下aiyouxiketang.toml的目录,其他可以不用改
2改下自己的aiyouxiketang.toml的目录,其他可以不用改,根据自己的电脑配置去选择至少12G才能训练
3LORA训练好后不能直接用,的转换下才能使用
4这个是转换后的LORA
5最后将这个转换后的LORA放置到COMFYUI里的LORAS目录下
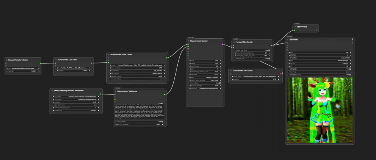
就可以把你的混元LORA,在混元视频工作流下使用了,这个就非常有意思了,可以定制你角色视频了
混元视频工作流::https://pan.quark.cn/s/6d4ec2b6d90c
评论












