【ComfyUl插件】ComfyUI_UltimateSDUpscale节点 和 ComfyUI-CCSR节点
功能介绍:ComfyUI_UltimateSDUpscale 插件的功能主要用于对图像进行超分辨率处理,以提升图像的清晰度和细节。
ComfyUI-CCSR 插件的功能主要集中在图像增强和修复方面,特别是针对细节和质量的提升。
目录
一、插件安装方法
ComfyUI_UltimateSDUpscale节点 :
二、UltimateSDUpscale节点
三、UltimateSDUpscaleNoUpscale节点
四、UltimateSDUpscaleCustomSample节点
ComfyUI-CCSR节点
五、CCSR_Upscale节点
六、CCSR_Model_Select节点
七、DownloadAndLoadCCSRModel节点
八、工作流图片示例
一、插件安装方法
ComfyUI_UltimateSDUpscale节点安装:
安装方法1:通过manager搜索UltimateSDUpscale下载即可。
安装方法2:在插件文件夹输入CMD,在弹出的CMD命令行输入git clone xxx,即可开始下载
github项目地址:https://github.com/ssitu/ComfyUI_UltimateSDUpscale.git
ComfyUI-CCSR节点安装:
安装方法1:通过manager搜索CCSR下载即可。
安装方法2:在插件文件夹输入CMD,在弹出的CMD命令行输入git clone xxx,即可开始下载
github项目地址:https://github.com/kijai/ComfyUI-CCSR.git
二、UltimateSDUpscale节点
节点功能:UltimateSDUpscale 节点的功能主要用于对图像进行高质量的超分辨率处理。
参数:
image:输入图像。
model:用于处理的模型。
positive:影响图像特征的正向提示。
negative:影响图像特征的反向提示。
vae:输入VAE 模型
upscale-model:作为可选参数,允许用户在处理时指定超分辨率模型。
upscale-py:放大系数
seed:随机种子,确保处理的可重复性。
control-after-gengerate:运行后操作方式。
steps:处理步骤数,影响图像质量和细节。
cfg:配置参数,调整模型行为。
sampler_name:采样器名称,决定采样方式。
scheduler:调度器,影响生成过程。
denoise:去噪参数,减少图像噪声。
mode_type:处理模式的类型。
tile_width 和 tile_height:宽度和高度,控制处理块的大小。
mask_blur:模糊程度,影响处理边缘。
tile_padding:分块的填充参数。
seam_fix_mode:接缝修复模式,用于处理接缝问题。
seam_fix_denoise:接缝修复的去噪参数。
seam_fix_width:接缝修复宽度。
seam_fix_mask_blur:接缝修复的模糊程度。
seam_fix_padding:接缝修复填充参数。
force_uniform_tiles:强制使用均匀分块。
tiled_decode:分块解码参数。
IMAGE:输出图像
三、UltimateSDUpscaleNoUpscale节点
节点功能:UltimateSDUpscaleNoUpscale 节点的功能主要用于图像处理,特别是在提升图像质量的同时不改变其分辨率。
参数:
image:输入图像。
model:用于处理的模型。
positive:影响图像特征的正向提示。
negative:影响图像特征的反向提示。
vae:输入VAE 模型
seed:随机种子,确保处理的可重复性。
control-after-gengerate:运行后操作方式。
steps:处理步骤数,影响图像质量和细节。
cfg:配置参数,调整模型行为。
sampler_name:采样器名称,决定采样方式。
scheduler:调度器,影响生成过程。
denoise:去噪参数,减少图像噪声。
mode_type:处理模式的类型。
tile_width 和 tile_height:宽度和高度,控制处理块的大小。
mask_blur:模糊程度,影响处理边缘。
tile_padding:分块的填充参数。
seam_fix_mode:接缝修复模式,用于处理接缝问题。
seam_fix_denoise:接缝修复的去噪参数。
seam_fix_width:接缝修复宽度。
seam_fix_mask_blur:接缝修复的模糊程度。
seam_fix_padding:接缝修复填充参数。
force_uniform_tiles:强制使用均匀分块。
tiled_decode:分块解码参数。
IMAGE:输出图像
四、UltimateSDUpscaleCustomSample节点
节点功能:UltimateSDUpscaleCustomSample 节点的功能主要用于根据用户自定义的样本进行图像超分辨率处理。
参数:
image:输入图像。
model:用于处理的模型。
positive:影响图像特征的正向提示。
negative:影响图像特征的反向提示。
vae:输入VAE 模型
upscale-model:作为可选参数,允许用户在处理时指定超分辨率模型。
custom sampler:允许用户指定自定义的采样器,以实现不同的采样策略。
custom sigmas:允许用户指定 sigma 值,以便在处理过程中调整效果。
upscale-py:放大系数
seed:随机种子,确保处理的可重复性。
control-after-gengerate:运行后操作方式。
steps:处理步骤数,影响图像质量和细节。
cfg:配置参数,调整模型行为。
sampler_name:采样器名称,决定采样方式。
scheduler:调度器,影响生成过程。
denoise:去噪参数,减少图像噪声。
mode_type:处理模式的类型。
tile_width 和 tile_height:宽度和高度,控制处理块的大小。
mask_blur:模糊程度,影响处理边缘。
tile_padding:分块的填充参数。
seam_fix_mode:接缝修复模式,用于处理接缝问题。
seam_fix_denoise:接缝修复的去噪参数。
seam_fix_width:接缝修复宽度。
seam_fix_mask_blur:接缝修复的模糊程度。
seam_fix_padding:接缝修复填充参数。
force_uniform_tiles:强制使用均匀分块。
tiled_decode:分块解码参数。
IMAGE:输出图像
五、CCSR_Upscale节点
节点功能:CCSR_Upscale 节点的功能主要用于对图像进行超分辨率处理,提升其清晰度和细节。
参数:
ccsr_model:用于指定要使用的 CCSR 模型。
image:用于传入需要处理的图像。
resize_method:选择的上采样方法,默认为 “lanczos”。
scale_by:采样因子,范围为 0.01 到 20.0,默认值为 1.0。
steps:处理步骤,范围为 3 到 4096,默认值为 45。
t_max 和 t_min:用于控制处理过程中权重的上下限,默认值分别为 0.6667 和 0.3333。
sampling_method:选择采样方法,默认值为 “ccsr_tiled_mixdiff”。
tile_size 和 tile_stride:控制图像分块的大小和步幅,默认值分别为 512 和 256。
vae_tile_size_encode 和 vae_tile_size_decode:分别用于编码和解码的 VAE 分块大小,默认值为 1024。
color_fix_type:颜色修正类型,默认为 “adain”。
keep_model_loaded:布尔值,指示是否保持模型加载状态,默认值为 False。
seed:随机种子,默认值为 123。
upscaled_image:返回处理后的图像。
六、CCSR_Model_Select节点
节点功能:CCSR_Model_Select 节点的功能主要用于选择和管理不同的模型,以便在图像处理和增强过程中灵活切换。
参数:
ckpt_name:从检查点文件夹获取的文件名列表,用户可以选择一个预训练的 CCSR 模型的检查点文件。
ccsr_model:返回一个类型为 CCSRMODEL 的对象,表示加载的 CCSR 模型。
七、DownloadAndLoadCCSRModel节点
节点功能:DownloadAndLoadCCSRModel 节点的功能主要用于自动下载和加载指定的图像处理模型。
参数:
model:这个输入参数是必需的,提供两个选项供用户选择:
real-world_ccsr-fp16.safetensors
real-world_ccsr-fp32.safetensors
用户可以选择这两个模型之一进行下载和加载。
ccsr_model:返回一个类型为 CCSRMODEL 的对象,表示加载的 CCSR 模型。
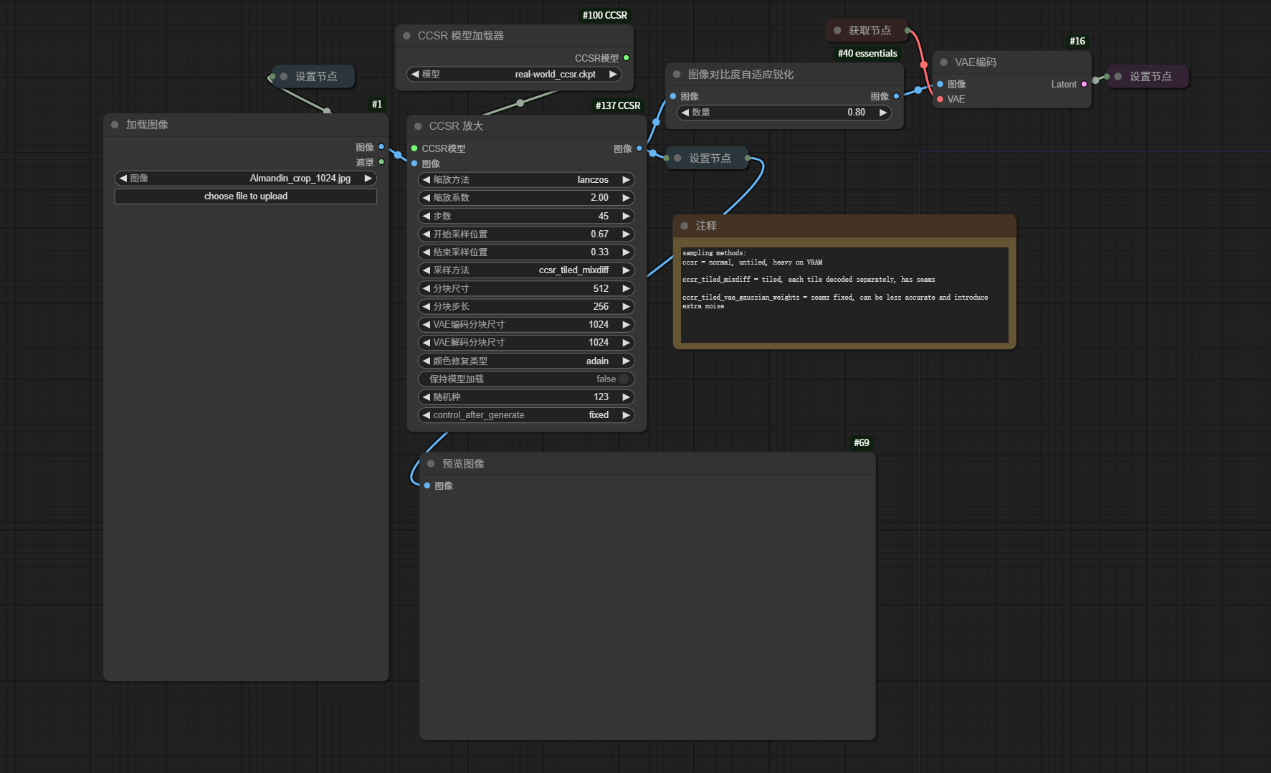
八、工作流图片示例
















