【ComfyUI插件】ComfyUI Easy Use插件(五)
前言:
该插件由B站大佬乱乱呀AI进行开发出来的,此插件主要在使用管道、简化工作流、提供简便工具和集成化等方面起到了明显作用。
__ComfyUI Easy Use插件(一): __https://articles.zsxq.com/easyuse/1.html
__ComfyUI Easy Use插件(二): __https://articles.zsxq.com/easyuse/2.html
__ComfyUI Easy Use插件(三): __https://articles.zsxq.com/easyuse/3.html
__ComfyUI Easy Use插件(四): __https://articles.zsxq.com/easyuse/4.html
__ComfyUI Easy Use插件(六): __https://articles.zsxq.com/easyuse/6.html
__ComfyUI Easy Use插件(七): __https://articles.zsxq.com/easyuse/7.html
__ComfyUI Easy Use插件(八): __https://articles.zsxq.com/easyuse/8.html
本期使用的示例工作流在网盘:小黄瓜知识星球资料分享/插件节点讲解视频/ComfyUI_EasyUse/第五期文件夹中
目录
先行:安装方法
一、Easy Apply IPAdapter节点
二、PromptLine节点
三、Easy Apply IPAdapter (Advanced)节点
四、PromptConcat节点
五、Easy Apply IPAdapter (Regional)节点
六、PromptList节点
七、Image To Prompt节点
八、imageCropFromMask节点
九、imageUncropFromBBOX节点
十、Make Image For ICLora节点
十一、Image Color Match节点
本节中更多关于ipadapter的细节示例,大家可跳转:b站:啦啦啦的小黄瓜
安装方法
安装方法,一共有2种
1、在manager里搜索Easy Use,然后点击安装第3个即可
__2、在custom_nodes目录下调用cmd,然后输入git clone __https://github.com/yolain/ComfyUI-Easy-Use.git
项目地址:https://github.com/yolain/ComfyUI-Easy-Use.git
一、Easy Apply IPAdapter节点
节点功能:提供ipadapter模型使用的基本节点
输入:
model -> 输入的模型
image -> 输入的参考图片
attn_mask -> 输入的图片蒙版
optional_ipadapter -> 可选择输入的ipadapter模型
参数:
preset -> 选择合适的ipadapter模型,按需选择即可
weight -> 设置选择的ipadapter模型的权重
start_at -> 输入的ipadapter模型起始作用的时间,默认0代表从最开始就开始作用
end_at -> 输入的ipadapter模型结束作用的时间,默认1代表作用到最后
cache_mode -> 选择模型加载到缓存,分为insightface only(只加载insightface模型)、clip_vision only(只加载clip模型)、ipadapter only(只加载ipadapter模型)、all(全加载)、none(不加载)
use_tiled -> 是否对输入的参考图片使用tile进行分割图片,对于不是正方形的图片的全图参考可开启
输出:
model -> 输出经过ipadapter模型调节后的模型
images -> 输出的参考图片
masks -> 输出的蒙版
ipadapter -> 输出的ipadapter模型
其中LIGHT,STANDARD,PLUS(low, medium,high strength)代表对人物主体控制越来越强,如下图,LIGHT模型所生成的图和原图相比差别很大,而PLUS基本和原图一致,只是大模型的风格不一样。在使用绿色group中模型时, 模型会调用人脸检测模型,并进行裁剪和调正。
二、PromptLine节点
节点功能:对于节点参数是字符串的节点,进行获取其对应的字符串参数名,一般用于批量遍历节点里的字符串参数使用
参数:
text -> 输入的参数值的字符串,可手动输入,也可通过点击下面的get values from COMBO link自动获取
start_index -> 设置输出的参数的起始序列值
max_rows -> 设置输出的最大行数
get values from COMBO link -> 点击可获取连接节点的参数中的字符串变量
STRING -> 输出获取的参数字符串值
COMBO -> 用于连接节点的参数类型为字符串的参数
如下图所示,提示词中只有1gril和1boy,当__start_index__=0时,模型不仅会根据提示词生成对应图片,还会默认生成一张没有提示词的图片,当__start_index__=1后,模型只会生成和提示词匹配的图片。
三、Easy Apply IPAdapter (Advanced)节点
节点功能:提供ipadapter模型使用的高级节点
输入:
model -> 输入的模型
image -> 输入的正向参考图片
image_negative -> 输入的负向参考图片
attn_mask -> 输入的图片蒙版
clip_vision -> 输入的clip模型
optional_ipadapter -> 可选择输入的ipadapter模型
参数:
preset -> 选择合适的ipadapter模型,按需选择即可
weight -> 设置选择的ipadapter模型的权重
weight_type -> 设置的ipadapter模型权重类型,这个参数决定了权重在模型的不同层中应用的方式,分为linear、ease in、ease out、ease in-out、reverse in-out、weak input、weak output、weak middle、strong middle、style transfer、composition、strong style transfer、style and composition、style transfer precise,具体差别可参考工作流图片
combine_embeds -> 在输入的多个参考图片使用的结合嵌入方式,分为concat、add、subtract、average、norm average
start_at -> 输入的ipadapter模型起始作用的时间,默认0代表从最开始就开始作用
end_at -> 输入的ipadapter模型结束作用的时间,默认1代表作用到最后
embeds_scaling -> 分为V only、K+V、K+V w/C penalty、K+mean(V) w/C penalty,决定了嵌入在模型内的缩放或组合方式
cache_mode -> 选择模型加载到缓存,分为insightface only(只加载insightface模型)、clip_vision only(只加载clip模型)、ipadapter only(只加载ipadapter模型)、all(全加载)、none(不加载)
use_tiled -> 是否对输入的参考图片使用tile进行分割图片,对于不是正方形的图片的全图参考可开启
use_batch -> 是否使用batch进行批量图片处理
Mad Scientist Layer Weights -> 设置ipadapter模型里的每个层的权重
如下图,该工作流使用了不同weight_type加载权重,从而产生不同风格的图片。
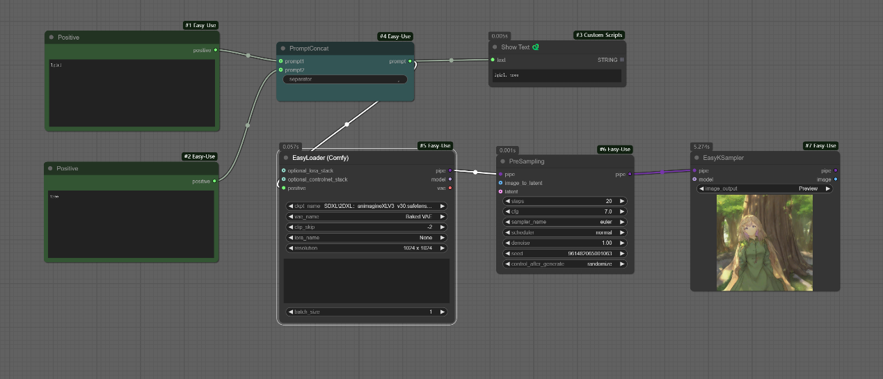
四、PromptConcat节点
节点功能:将2个提示词合成为1个提示词
参数:
prompt1 -> 输入的提示词1
prompt2 -> 输入的提示词2
separator -> 输入的提示词相连符号
prompt -> 输出合成后的提示词
如下图所示,将两个提示词合并成一个提示词并出输出。
五、Easy Apply IPAdapter (Regional)节点
节点功能:提供使用的ipadapter区域作用节点
输入:
pipe -> 输入的管道
image -> 输入的区域控制图片
mask -> 输入的在区域控制图片中作用的蒙版
optional_ipadapter_params -> 可选择输入的ipadapter参数
参数:
positive -> 输入的正向提示词
negative -> 输入的负向提示词
image_weight -> 设置图片作用的权重
prompt_weight -> 设置提示词作用的权重
weight_type -> 输入的模型作用权重类型,按需选择即可
start_at -> 输入的ipadapter模型起始作用的时间,默认0代表从最开始就开始作用
end_at -> 输入的ipadapter模型结束作用的时间,默认1代表作用到最后
如下图,模型只对mask区域起作用。
六、PromptList节点
节点功能:提供的提示词列表,用于多个提示词输入展示不同的效果
参数:
optional_prompt_list -> 输入的提示词列表
prompt_1 -> 输入的提示词1
prompt_2 -> 输入的提示词2
prompt_3 -> 输入的提示词3
prompt_4 -> 输入的提示词4
prompt_5 -> 输入的提示词5
prompt_line -> 输出的提示词列表
prompt_strings -> 输出的提示词字符串
如下图,同时输入不同的提示词列表以及同时生成对应的一批图片
七、Image To Prompt节点
节点功能:将输入的图片推导出对应的提示词
参数:
image -> 输入的图片
mode -> 推导提示词的模式,分为fast、classic、best、negative四种,一般选择fast即可
use_lowvram -> 是否使用低显存模式
prompt -> 输出推导出的提示词
其中__best__模式反推的效果最好,__negative__表现最差。
八、imageCropFromMask节点
节点功能:该节点是一个用于从图像和掩码中裁剪区域的节点。它根据掩码中的非零像素确定感兴趣区域(ROI)的边界框,并在指定的裁剪比例和平滑参数下裁剪图像和掩码。此外,该节点支持对边界框的大小和中心点进行平滑处理,以实现更稳定的裁剪效果。
输入:
image -> 输入的图片
mask -> 输入的图片蒙版
参数:
image_crop_multi -> 设置输入图片裁剪的比例
mask_crop_multi -> 设置输入图片蒙版裁剪的比例
bbox_smooth_alpha -> 设置图片和蒙版裁剪的共同的裁剪乘积比例系数
输出:
crop_image -> 输出裁剪的图片
crop_mask -> 输出的裁剪的图片蒙版
bbox -> 输出的裁剪参数
第二个工作流和第三个工作流参数不一样,但裁剪的图片是一样的,但事实上__image_crop_multi*bbox_smooth_alpha__和__mask_crop_multi*bbox_smooth_alpha__是一样的,故两者裁剪的图片一样。
九、imageUncropFromBBOX节点
节点功能:将裁剪的图片还原到原图中
输入:
original_image -> 输入的原图
crop_image -> 输入的裁剪图片
bbox -> 输入的裁剪参数
optional_mask -> 输入的蒙版,当use_square_mask为false时,需要输入
参数:
border_blending -> 设置将裁剪的图片还原到原图中的边缘融合比例
use_square_mask -> 是否使用方形蒙版
输出:
image -> 输出还原后的图片
border_blending__越大,融合效果越好,如下图:当__border_blending=0.5时,图片上有正方形的边框。需要注意的是,当use_square_mask为false时,一定要输入optional_mask,否则会报错。
十、Make Image For ICLora节点
节点功能:制作符合In Context Lora的图片
输入:
image_1 -> 输入的图片1
image_2 -> 输入的图片2
mask_1 -> 输入的图片1的蒙版
mask_2 -> 输入的图片2的蒙版
参数:
direction -> 设置图片摆放的位置,分为top-bottom和left-right
pixels -> 设置生成图片的最小边长,当为0时,维持输入的原有图片的边长
输出:
image -> 输出的合成图片
mask -> 输出的合成蒙版
context_mask -> 输出的上下文蒙版
width -> 输出图片的宽
height -> 输出图片的高
x -> 输出第二张图片位于合成图片的x坐标
y -> 输出第二张图片位于合成图片的y坐标
更多关于 ICLora的介绍以及操作,可跳转b站:啦啦啦的小黄瓜
十一、Image Color Match节点
节点功能:将输入的图片根据参考图片进行颜色参考
输入:
image_ref -> 输入的参考图片
image_target -> 输入的目标图片
参数:
method -> 设置的图片颜色匹配方式,分为wavelet、adain、mkl、hm、reinhard、mvgd、hm-mvgd-hm、hm-mkl-hm
image_output -> 设置图片输出方式
根据参考图的颜色以不同的方式进行颜色融合。
__ComfyUI Easy Use插件(一): __https://articles.zsxq.com/easyuse/1.html
__ComfyUI Easy Use插件(二): __https://articles.zsxq.com/easyuse/2.html
__ComfyUI Easy Use插件(三): __https://articles.zsxq.com/easyuse/3.html
__ComfyUI Easy Use插件(四): __https://articles.zsxq.com/easyuse/4.html
__ComfyUI Easy Use插件(六): __https://articles.zsxq.com/easyuse/6.html
__ComfyUI Easy Use插件(七): __https://articles.zsxq.com/easyuse/7.html
__ComfyUI Easy Use插件(八): __https://articles.zsxq.com/easyuse/8.html


























