【ComfyUI插件】ComfyUI_Custom_Nodes_AlekPet插件(二)
前言:
本插件是由 AlekPet 开发的插件,旨在为 ComfyUI 提供多种实用功能,特别是在提示词翻译、绘画、颜色校正和动作设置等方面。
__ComfyUI_Custom_Nodes_AlekPet插件(一): __https://articles.zsxq.com/AlekPet/1.html
__ComfyUI_Custom_Nodes_AlekPet插件(三): __https://articles.zsxq.com/AlekPet/3.html
本期使用的示例工作流在网盘:小黄瓜知识星球资料分享/插件节点讲解视频/ComfyUI_Custom_Nodes_AlekPet文件夹中
目录
先行:安装方法
一、PreviewTextNode节点
二、IDE Node节点
三、Google Translate Text Node节点
四、Google Translate CLIP Text Encode Node节点
五、Deep Translator Text Node节点
六、Deep Translator CLIP Text Encode Node节点
七、Argos Translator Text Node节点
八、Argos Translate CLIP Text Encode Node节点
安装方法
1、在manager里搜索ComfyUI_Custom_Nodes_AlekPet,然后点击安装即可
2、在custom_nodes目录下调用cmd, 然后输入git clone https://github.com/AlekPet/ComfyUI_Custom_Nodes_AlekPet.git ,回车后即可完成安装
项目地址:https://github.com/AlekPet/ComfyUI_Custom_Nodes_AlekPet.git
一、PreviewTextNode节点
节点功能:该节点为查看文本输出,通常用来查看反推提示词输出
__
__
输入:
text: 类型是 STRING,该节点接收文本字符串作为输入。
该节点还可以通过对图片进行反推作为该节点的输入从而进行图生图。
二、IDE Node节点
节点功能:该节点是一个允许直接在 ComfyUI 节点中运行 Python 或 JavaScript 代码的自定义节点。它通过执行代码并返回结果,增强了工作流中的灵活性,尤其适合需要在流中动态计算或执行脚本的场景。
参数:
var1: 输入的变量1,变量的类型由输入变量决定,且输入的变量为全局变量,表示方式为var1,其中any是可以代表任何类型的变量。
var2: 输入的变量2,变量的类型由输入变量决定,且输入的变量为全局变量,表示方式为var2
var3: 输入的变量3,变量的类型由输入变量决定,且输入的变量为全局变量,表示方式为var3
language: 可以选择使用python或者javascript语言输入
theme_highlight: 代码高亮的形式,根据自己喜好选择
Add Variable: 加入新的变量
Clear: 清空代码栏代码
any: 输出自定义程序的结果
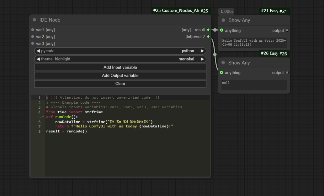
在点击__Add Variable__的时候可以添加变量和修改变量名称,且可以指定输入变量的类型。在指定类型只能连接相同的类型,如下图,int只能连接int,而string连不上int,any可以连接任何类型。
__result__也能指定类型,但类型不对应会输出失败,如下图,result1输出正确,result2输出失败。
所以,在使用该节点的时候,如果代码功底不好,最好都使用any类型。
三、Google Translate Text Node节点
节点功能:该节点可以实现谷歌翻译功能,也就是从一种语言翻译成另一种语言,默认是翻译成英语,注意需要魔法才能使用
参数:
from_translate: 准备翻译的起始语言设置
to_translate: 翻译成的目标语言设置
manual_translate: 是否开启手动翻译, 如果为 True,则不会翻译,直接返回输入文本。
Manual Translate: 在前面开启手动翻译后,会将下面文本框的文字翻译成目标语言,同时我们可以手动校对翻译结果
Input prompt框: 输入的要翻译的文本
text : 输出的翻译结果
当__manual_translate__为false,正确翻译,__manual_translate__为true,直接输出文本。
无论__manual_translate__设置为true还是false, 点击Manual Translate都可以手动翻译
四、Google Translate CLIP Text Encode Node节点
节点功能:该节点通过google翻译实现提示词翻译功能,也就是从一种语言翻译成另一种语言,默认是翻译成英语,注意需要魔法才能使用。
__
__
__
参数:__
clip: 需要接入的clip模型
from_translate: 准备翻译的起始语言设置
to_translate: 翻译成的目标语言设置
manual_translate: 是否开启手动翻译, 如果为 True,则不会翻译,直接返回输入文本。
Manual Translate: 在前面开启手动翻译后,会将下面文本框的文字翻译成目标语言,同时我们可以手动校对翻译结果
Input prompt框: 输入的要翻译的文本
CONDITIONING: 提示词经过编译过后的生成的条件信息
STRING: 以字符串形式输出的翻译结果
该节点和节点三功能一样,只是该节点能接入clip模型充当clip文本编码作为KSampler的条件输入。
五、Deep Translator Text Node节点
节点功能:该节点通过调用不同的翻译接口实现不同语言之间的翻译功能,注意部分翻译需要魔法或代理才能使用
__
__
参数:
from_translate: 准备翻译的起始语言设置,google翻译可以选择自动识别,其它翻译最好选择确定的语言
to_translate: 翻译成的目标语言设置
add_proxies: 是否需要添加代理
service: 选择翻译的服务接口
Input text框: 输入的要翻译的文本
Show proxy: 显示代理或者在启动代理后进行代理设置
Show authorization: 显示或编辑翻译服务所需的授权数据,确保安全访问翻译功能
Input text框: 输入的要翻译的文本
Show proxy: 显示代理或者在启动代理后进行代理设置
Show authorization: 显示或编辑翻译服务所需的授权数据,确保安全访问翻译功能
Service表格:
__GoogleTranslator__模式选择auto会自动识别并翻译。
__MyMemoryTranslator__模式和__LingueeTranslator__模式需要在__from_translate__中选择对应的语言才能翻译。
六、Deep Translator CLIP Text Encode Node节点
节点功能:该节点通过调用不同的翻译接口实现提示词翻译功能,注意部分翻译需要魔法或代理才能使用。
参数:
clip: 需要接入的clip模型
from_translate: 准备翻译的起始语言设置,google翻译可以选择自动识别,其它翻译最好选择确定的语言
to_translate: 译成的目标语言设置
add_proxies: 否需要添加代理
service: 选择翻译的服务接口
Input text框: 输入的要翻译的文本
Show proxy: 显示代理或者在启动代理后进行代理设置
Show authorization: 显示或编辑翻译服务所需的授权数据,确保安全访问翻译功能
CONDITIONING: 提示词经过编译过后的生成的条件信息
STRING: 以字符串形式输出的翻译结果
该节点和节点五功能一样,只是该节点能接入clip模型充当clip文本编码作为KSampler的条件输入。
七、Argos Translator Text Node节点
节点功能:该节点通过调用Argos接口实现不同语言之间的翻译功能
参数:
from_translate: 准备翻译的起始语言设置,需要选择确定的语言
to_translate: 翻译成的目标语言设置
Input text框: 输入的文本
text: 输出的翻译结果
八、Argos Translate CLIP Text Encode Node节点
__节点功能:该节点通过调用Argos翻译接口实现提示词翻译功能 __
参数:
clip: 需要接入的clip模型
from_translate: 准备翻译的起始语言设置,需要选择确定的语言
to_translate: 翻译成的目标语言设置
Input text: 输入的文本
CONDITIONING: 提示词经过编译过后的生成的条件信息
STRING: 以字符串形式输出的翻译结果
__ComfyUI_Custom_Nodes_AlekPet插件(一): __https://articles.zsxq.com/AlekPet/1.html
__ComfyUI_Custom_Nodes_AlekPet插件(三): __https://articles.zsxq.com/AlekPet/3.html






















